امروزه پيشرفت لحظهاي جوامع مختلف بشري نيازمند استفاده دائم و بهينه از انرژي الكتريكي است، كه اين پيشرفت مستلزم تأمين و حفاظت آن ميباشد. .يكي از مسائل مهم و اجتنابناپذير در سيستم قدرت، وقوع خطا در سيستم است. هرچند كه در طراحي كل شبكه و تك تك تجهيزات آن كاهش امكان وقوع خطا از پارامترهاي است كه مد نظر قرار ميگيرد، ولي همواره سيستم در معرض وقوع خطا و خارج شدن از حالت كار عادي قرار دارد، بنابراين لازم است تمهيداتي انديشيده شود تا در صورت وقوع خطا در سيستم پيامدهاي آن به حداقل ممكن برسد، كه اين از وظايف سيستم حفاظتي ميباشد. بنابراين حضور يك سيستم حفاظتي مطمئن در سيستم قدرت امري بسيار مهم و حياتي است كه اين امر در سيستم انتقال به خاطر گرانتر بودن تجهيزات و خسارتهای بالای ناشی از خطا به دليل ولتاژ بالاي شبكه اهميت بيشتري پيدا ميكند.
براي مقايسه و ارزيابي سيستمهاي حفاظتي با يكديگر ميبايست خصوصيات و معيارهاي يك سيستم حفاظتي مناسب را در نظر داشت و آنگاه سيستمهاي حفاظتي مختلف را بر طبق اين معيارها با يكديگر مقايسه و مورد ارزيابي قرار داد تا بتوان بهترين سيستم حفاظتي ممكن را برگزيد. از مهمترين معيارهاي يك سيستم حفاظتي ميتوان به سرعت عمل سيستم، قابليت اطمينان، قابليت انتخاب، حساسيت و اقتصادي بودن سيستم حفاظتي اشاره نمود. يك سيستم حفاظتي باید قسمتي را كه خطا در آن واقع شده در كوتاهترين زمان ممكن و قبل از اينكه جريان زياد ناشي از خطا به تجهيزات صدمه وارد كند از ساير قسمتهاي شبكه جدا كند. بنابراین سیستم حفاظتی باید قابلیت اطمینان مطلوبی باشد. منظور از قابليت اطمينان يك سيستم حفاظتي اطمينان از عملكرد صحيح سيستم حفاظتي هنگام وقوع خطا و همچنين اطمينان از عدم عملكرد نابجا آن ميباشد. هر سيستمي كه تعداد بيشتري عمل قطع را به طور صحيح هنگام خطا انجام دهد، قابليت اطمينان بيشتري دارد.
منظور از قابليت انتخاب يك سيستم حفاظتي، قدرت تميز دادن تحت شرايط خطا ميباشد به گونهاي كه سيستم خطاهاي خارج از محدود حفاظتي خود را تشخيص داده و براي آنها عمل نكند و فقط براي خطاهايي كه در محدوده حفاظتيش قرار دارند عمل نمايند كه نتيجه آن وجود حداقل قطعي بار ممكن در سيستم پس از رفع خطا ميباشد.خطاهاي مختلف ممكن است آثار متفاوتي بر روي سيستم قدرت داشته باشند. يك سيستم حفاظتي مناسب بايد توانايي تشخيص همه نوع خطاها را داشته باشد تا اگر خطايي با شرايط مختلف رخ داد بتواند آن را تشخيص دهد. يعني در حقيقت به انواع خطاهاي ممكن حساسيت داشته باشد. در نهايت بايد سيستم حفاظتي از نظر اقتصادي نيز مقرون به صرفه باشد. البته افزايش قابليت اطمينان با كاهش قيمت اقتصادي سيستم حفاظتي در تضاد هستند ولي ميتوان به گونهاي مناسب، مصالحهاي بين آنها برقرار ساخت.
رلههاي حفاظتي از مهمترين تجهيزات حفاظتي و مغز تصميم گيرنده يك سيستم حفاظت ميباشند. وظيفه يك رله حفاظتي تشخيص شرايط غيرعادي در بخشي از شبكه قدرت و فرمان دادن به مدارشكنها يا كليدهاي قدرت براي جدا كردن قسمت دچار خطا از ساير قسمتهاي شبكه ميباشد. رلههاي حفاظتي بر اساس وظيفهشان به انواع گوناگوني از جمله رلههاي جرياني، ولتاژي، فركانسي، حرارتي و ديستانس دسته بندي ميشوند.
سيستمهاي حفاظتي از نظر تجهيزاتي كه حفاظت ميكنند به دو دسته واحد و غيرواحد، و به لحاظ تقدم و تأخر در حفاظت يك قطعه از تجهيزات به دو دسته اصلي و پشتيبان تقسيمبندي ميشوند. در سيستم حفاظتي واحد، رله حفاظت يك قسمت خاص از شبكه را به عهده داشته و در صورت وقوع خطا در نواحي ديگر هيچ عكسالعملي از خود نشان نميدهد. اين نوع حفاظت در ماشينهای الکتریکی، ترانسفورماتورهای قدرت و حفاظت پايلوت ٣ خطوط انتقال هوايي كوتاه استفاده ميشود. ولي در حفاظت غيرواحد، هر رله علاوه بر حفاظت از محدوده اصلي خودش، ميتواند به عنوان پشتيبان براي محدودهاي غير از محدوده خود باشد و در صورتي كه رله اصلي آن قسمت عمل نكند، عمل نموده و خطا را رفع نمايد، كه در اين صورت مفهوم حفاظت اصلي و پشتيبان و نحوه هماهنگي بين آنها مطرح ميگردد. حفاظت سيستم انتقال بيشتر از نوع غير واحد ميباشد.
رلههای حفاظتی عمدتاً برای حذف سریع خطا از سیستم قدرت با استفاده از قطع خطوط خطادار طراحی میشوند. با این حال در بعضی از موارد رلههای حفاظتی قادر به انجام چنین کاری نمیباشند که این کار باعث سوء عملکرد سیستمهای حفاظتی میشود. بخش مهمی از مشکلات عملکردی رلههای حفاظتی مرتبط با خطاهای پنهان موجود در رلهها میباشد. عیوب پنهان در حالت عادی شبکه مشخص نمیشود بلکه زمانی مشخص خواهد شد که در شبکه قدرت خطایی اتفاق بیافتد و رله عملکرد درستی از خود نشان ندهد. این مسئله میتواند باعث ناپایداری در شبکه قدرت شود. برای جلوگیری از چنین رخ دادی رلههای حفاظتی نیاز به انجام تستهایی متفاوتی در طول مراحل توسعه، راهاندازی و تعمیر و نگهداری، پیکربندی و عیبیابی دارند تا بتوان اطمینان حاصل کرد که رلهها دارای الزامات عمومی مانند تشخیص صحیح مشکل، سرعت پاسخ، و حداقل نمودن اختلالات در سیستم قدرت میباشند.
حفاظت اضافه جریان غیرجهتدار برای شبکههای شعاعی از یک سو تغذیه یا شبکههای رینگ باز، برای حفاظت پشتیبان خطوط، ترانسفورماتور قدرت، ژنراتور، موتور و باسبار استفاده میشود. هدف این تست بررسی صحت عملکرد زمانی (Trip Time) و عملکرد جریانی (Pickup/Drop off) فانکشن جریانزیاد میباشد.
1- آشنایی با مفهوم "Pickup(Start)" ، "Trip" و "Drop off(Drop out)" در رلههای حفاظتی.
2- آشنایی با عملکرد منحنیهای زمانمعکوس و زمان ثابت در رلههای حفاظتی.
3- آشنایی با نحوه کانفیگ و تنظیم مرتبط با فانکشن اضافه جریان رله AMR شرکت وبکو امیرکبیر.
4- آشنایی کار با نرمافزار دستگاه تست رله AMT شرکت وبکو امیرکبیر (قسمتهای AMT Sequencer و AMT Overcurrent).
کانفیگ و تنظیم رله را مطابق با توضیحات زیر انجام دهید. تنظیمات را به دو شیوه دستی (از طریق صفحه کلید رله) و با استفاده از نرم افزار رله میتوان انجام داد.
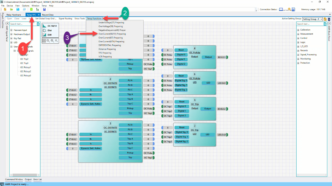
در صورتی که با نرم افزار رله کار می کنید میتوانید مطابق شماره گذاری انجام شده روی شکل2-1، با رفتن به زبانه Relay VFC و انتخاب فانکشن مورد نظر که در این آزمایش، OverCurrent است،یک تمپلیت پیش فرض را لود کنید. و تنظیمات مدنظر خود را با دابل کلیک کردن روی بلوک مربوطه، اعمال کنید.

در ادامه میتوانید تنظیمات مدنظر خود را با دابل کلیک کردن روی بلوک مربوطه، اعمال کنید.
برای وارد کردن تنظیمات استیجهای مربوطه که در این آزمایش دو استیج تعریف شده است روی بلوک هر کدام دابل کلیک کرده و تنظیمات را مطابق شکلهای زیر وارد کنید.


در نهایت پس از انجام تنظیمات در نرم افزار، باید تنظیمات به رله انتقال داده شود. بعد از اطمینان از ارتباط نرمافزار با رله (از طریق کابل LAN و یا WIFI) مطابق با شکل زیر تنظیمات پس از وارد کردن پسود که 123456 تعریف شده، از نرمافزار به رله انتقال مییابد.

برای انجام تست فانکشن اضافه جریان، اتصالات باید مطابق شکل زیر باشد. برای اطمینان از سربندی و توالی فازها، مقدار جریان تزریقی سه فاز، با آنچه از روی رله قرائت میشود مقایسه گردد. جهت بررسی صحت توالی فازها مقادیر دامنه جریان با اختلاف50 درصد تزریق گردد. جهت تزریق جریان با شرایط مذکور از روم Sequencer استفاده نمایید. مقادیر خوانده شده در منوی Measurement در رله را چک کنید. مقادیری که در رله قرائت می نمایید باید مطابق با جریانهای تزریقی باشد( دامنه و زاویه).

برای تست فانکشن اضافه جریان، به یک مجموعه جریان سه فاز به همراه کنتاکت های خروجی "Start(Pickup)" و "Trip" رله، برای ارزیابی نیاز میباشد. در شکل اول عبارات IA، IB و IC یک مجموعه جریانی سهفاز میباشد. سیمهای جریانی را بدرستی به رله متصل نمایید.
کنتاکت ورودی Trip، خروجی رله برای ارزیابی تستهای زمانی میباشد و کنتاکت ورودی "Start(Pickup)" ، خروجی رله برای ارزیابی تست های Pickup/Drop-Off میباشد.
برای اعمال تنظیمات به نرمافزار دستگاه تست رله ایتدا باید مطابق شکل زیر وارد روم AMT Overcurrent شوید.

سپس در مرحله بعد مطابق با شکل زیر وارد قسمت Test Object شوید و ابتدا در قسمت "Device" از نمودار درختی اطلاعات "I Primary" و "I Secondary" که نسبت تبدیل "CT" است را وارد کنید. توجه داشته باشید که هرگونه عدم تطابق بین تنظیمات این بخش و تنظمیات رله منجر به جوابهای نادرست در تست رله خواهد شد.


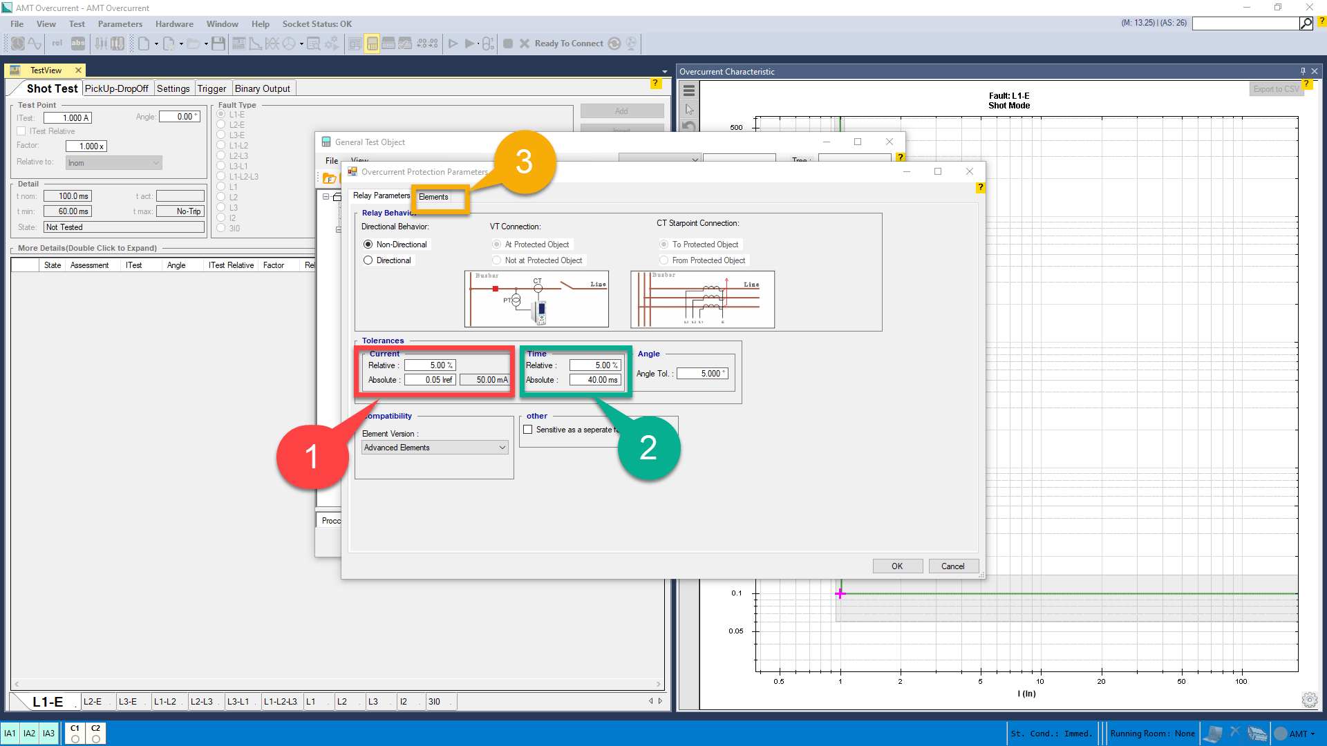
در ادامه با توجه به شکل زیر به قسمت Overcurrent بروید.

در بخش "Tolerances"، تلرانس های جریانی، تلرانسهای زمانی و تلرانسهای زاویهای در رلههای "Directional"، تنظیم میشود. برای تنظیم تلرانس جریانی باید در فیلد "Relative"، تلرانس مد نظر به صورت درصدی از جریان تست وارد شود، میبینید به طور پیشفرض این تلرانس روی 5 درصد تنطیم شده است. همچنین در قسمت "Absolute"، میتوان این تلرانس را برحسب ضریبی از جریان نامی "CT" در این فیلد تنظیم و مقدار واقعی آن را در فیلد جلوی آن مشاهد کرد. در "Relay behavior"، تنظیمات مربوط به جهت حفاظت رله، چگونگی قرار گرفتن "VT"ها، و نحوه سربندی "CT" ها مشخص میشود. چون در اینجا رله مد نظر ما " Non- directional" میباشد، در این پنجره "Non- directional" انتخاب میشود. توجه کنید تنظیمات مربوط به "VT Connection" و "CT Connection" فقط در حالت "Directional" فعال بوده و در رلههای "Non-directional"، این گزینه ها غیرفعال هستند. نرمافزار تلرانس را بیشترین مقدار را درنظر میگیرد. در قسمت "Time" هم تلرانس های زمانی به دو صورت درصدی و واقعی تنظیم شده و تلرانس زاویهای آن هم در بخش "Angle" تنظیم میشود.

در مرحله بعد با توجه به شکل زیر تنظیماتی که در رله وارد شده را به نرمافزار تستر اعمال نمایید. در اینجا یک منحنی زمان معکوس از نوع IEC Normal Inverse با تنظیم جریانی 1 آمپر و تنظیم زمانی 0.2 ثانیه به همراه یک منحنی IEC Definite Time (زمان ثابت) با تنظیم جریانی 5 آمپر و تنظیم زمانی 0.1 آمپر را وارد میشود.

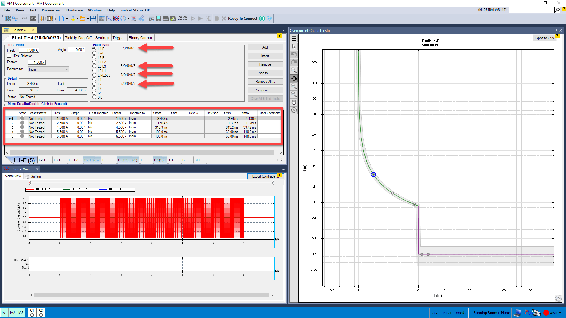
در این مرحله با توجه به Error! Reference source not found. تعدادی شات تست در خطاهای L1-E و L2-L3 و L1-L2-L3 و L2 در جریانهای 1.5 , 2.5 , 4.5 , 5.5 , 6.5 A وارد کنید و در اطلاعات نقاط تست شده را مطابق با جدول زیر ثبت کنید. پارامترهای ارائه شده در این جدول به صورت زیر تعریف میشوند.
I test: جریان فاز خطادار بر حسب RMS که به عنوان جریان خطا تزریق میشود.
T nom: مقدار زمان نامی Trip میباشد.
T act: مقدار زمان واقعی تریپ دریافتی از رله میباشد.
% Dev: اختلاف بین t nom و t act بر حسب درصد میباشد.
Dev sec: اختلاف بین t nom و t act بر حسب ثانیه میباشد.
T min: نشاندهنده حداقل زمان مجاز برای عملکرد میباشد.
T max: نشاندهنده حداکثر زمان مجاز برای عملکرد میباشد.
Result: نشاندهنده نتیجه تست ( Pass و یا Fail شدن) است.


در این مرحله با توجه به شکل زیر، تست Pickup-Drop انجام میشود. این تست را برای خطاهای L1-E , L2-E , L3-E اجرا نمایید و نتایج را در جدول زیر ثبت نمایید. پارامترهای ارائه شده در این جدول به صورت زیر تعریف میشوند.
Itest: جریان فاز خطادار بر حسب RMS که تست Pickup/Drop-Off برای آن انجام میشود.
Δt Pickup: مدت زمان هر گام در بخش Pickup
Δt Dropoff: مدت زمان هر گام در بخش DropOff
Δvar: مقدار هر گام جریانی
PickUp start: مقدار شروع جریان در مرحله Pickup
PickUp end: مقدار پایان جریان در مرحله Pickup
DropOff start: مقدار شروع جریان در مرحله DropOff
DropOff end: مقدار پایان جریان در مرحله DropOff
PickUp act: مقدار واقعی جریان در Pickup
DropOff act: مقدار واقعی جریان در DropOff
Reset Ratio: مقدار واقعی Reset Ratio
PickUp Error: مقدار خطای جریان در مرحله Pickup بر حسب درصد
DropOff Error: مقدار خطای جریان در مرحله DropOff بر حسب درصد
Result: نشاندهنده نتیجه تست (Pass و یا Fail شدن) است.


فانکشنهای اضافه جریان تأخیری(51/51N) و زمان ثابت(50/50N) میتوانند تجهیزات را در برابر اضافهبار و اتصال کوتاه محافظت کنند. اما شرایطی در شبکه وجود دارد که توانایی این توابع حفاظتی پاسخگوی نیاز شبکه نخواهد بود. در شبکه قدرت همیشه جریان در یک مسیر جاری نخواهد شد مانند خطوط موازی که از دو سمت تغدیه میشود. در این شرایط دیگر نمیتوان از حفاظت جریانی ساده استفاده کرد. رلهی جهتدار جریانی(67/67N) فقط در جهت جریانی که از قبل برای آن تعریف خواهد شد از تجهیزات حفاظت خواهد کرد.
1- آشنایی با مفهوم "Pickup(Start)" ، "Trip" و "Drop off(Drop out)" در رلههای حفاظتی.
2- آشنایی با عملکرد منحنیهای زمانمعکوس و زمان ثابت در رلههای حفاظتی.
3- آشنایی با روشهای تشخیص جهت در رلههای حفاظتی.
4- آشنایی با نحوه کانفیگ و تنظیم مرتبط با فانکشن جریانزیاد رله AMR شرکت وبکو امیرکبیر.
5- آشنایی کار با نرمافزار دستگاه تست رله AMT شرکت وبکو امیرکبیر (قسمتهای AMT Sequencer و AMT Overcurrent).
کانفیگ و تنظیم رله را مطابق با توضیحات زیر انجام دهید. تنظیمات را به دو شیوه دستی (از طریق صفحه کلید رله) و با استفاده از نرم افزار رله میتوان انجام داد.
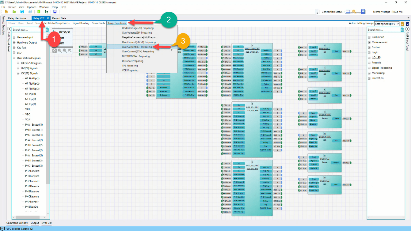
در صورتی که با نرم افزار رله کار می کنید میتوانید مطابق شماره گذاری انجام شده روی شکل زیر، با رفتن به زبانه Relay VFC و انتخاب فانکشن مورد نظر که در این آزمایش، Directional OverCurrent است،یک تمپلیت پیش فرض را لود کنید. و تنظیمات مدنظر خود را با دابل کلیک کردن روی بلوک مربوطه، اعمال کنید.

در ادامه میتوانید تنظیمات مدنظر خود را با دابل کلیک کردن روی بلوک مربوطه، اعمال کنید.
برای وارد کردن تنظیمات استیجهای مربوطه که در این آزمایش دو استیج تعریف شده است روی بلوک هر کدام دابل کلیک کرده و تنظیمات را مطابق شکلهای زیر وارد کنید.


در نهایت پس از انجام تنظیمات در نرم افزار، باید تنظیمات به رله انتقال داده شود. بعد از اطمینان از ارتباط نرمافزار با رله (از طریق کابل LAN و یا WIFI) مطابق با شکل زیر تنظیمات پس از وارد کردن پسود که 123456 تعریف شده، از نرمافزار به رله انتقال مییابد.

برای انجام تست باید سربندی زیر را انجام دهید. برای اطمینان از سربندی و توالی فازها، مقدار جریان تزریقی سه فاز، با آنچه از روی رله قرائت میشود مقایسه گردد. جهت بررسی صحت توالی فازها مقادیر با اختلاف50 درصد تزریق گردد. برای انجام تست همانند شکل دوم اتصالات را برقرار کنید.

جهت تزریق جریان با شرایط مذکور از روم Sequencer استفاده نمایید. مقادیر خوانده شده در منوی Measurement در رله را چک کنید. مقادیری که در رله قرائت مینمایید باید مطابق با جریانهای تزریقی باشد( دامنه و زاویه).

برای تست فانکشن جریانزیاد جهتدار به یک مجموعه جریان و ولتاژ سه فاز به همراه کنتاکتهای خروجی Start و Trip رله برای ارزیابی نیاز میباشد. در شکل بالا عبارات VB,VA و VC یک مجموعه ولتاژ سهفاز میباشد. همچنین عبارات IA1، IA2 و IA3 یک مجموعه جریانی سهفاز است. کنتاکت ورودی Trip، خروجی رله برای ارزیابی تستهای زمانی میباشد و کنتاکت ورودی Start، خروجی رله برای ارزیابی تست های Pickup/Drop-Off است.
برای اعمال تنظیمات به نرمافزار دستگاه تست رله، ابتدا باید مطابق شکل زیر وارد روم Overcurrent شوید.

سپس در مرحله بعد وارد قسمت Test Object مطابق با شکل زیر شوید و ابتدا در قسمت "Device" از نمودار درختی اطلاعات "I Primary" و "I Secondary" که نسبت تبدیل "CT" است را وارد کنید. توجه داشته باشید که هرگونه عدم تطابق بین تنظیمات این بخش و تنظمیات رله منجر به جوابهای نادرست در تست رله خواهد شد.


در ادامه مانند شکل زیر به قسمت Overcurrent وارد شوید.

بعد از ورود به قسمت Overcurrent، با قسمتهای نشان داده شده در شکل زیر مواجه میشوید.

در بخش "Tolerances"، تلرانس های جریانی، تلرانسهای زمانی و تلرانسهای زاویهای در رلههای "Directional"، تنظیم میشود. برای تنظیم تلرانس جریانی باید در فیلد "Relative"، تلرانس مد نظر به صورت درصدی از جریان تست وارد شود، میبینید به طور پیشفرض این تلرانس روی 5 درصد تنطیم شده است. همچنین در قسمت "Absolute"، میتوان این تلرانس را برحسب ضریبی از جریان نامی "CT" در این فیلد تنظیم و مقدار واقعی آن را در فیلد جلوی آن مشاهد کرد. در قسمت 3 در "Relay behavior"، تنظیمات مربوط به جهت حفاظت رله، چگونگی قرار گرفتن "VT"ها، و نحوه سربندی "CT" ها مشخص میشود. چون در اینجا رله مد نظر ما " directional" میباشد، در این پنجره " directional" انتخاب میشود. توجه کنید تنظیمات مربوط به "VT Connection" و "CT Connection" فقط در حالت "Directional" فعال بوده و در رلههای "Non-directional"، این گزینه ها غیرفعال هستند. نرمافزار تلرانس را بیشترین مقدار را درنظر میگیرد. در قسمت "Time" هم تلرانس های زمانی به دو صورت درصدی و واقعی تنظیم شده و تلرانس زاویهای آن هم در بخش "Angle" تنظیم میشود. سپس وارد تب Elements شوید. سپس تنظیمات مانند شکل زیر انجام شود.

تست اضافه جریان جهتی نیاز به تنظیم دو پارامتر Maximum torque angle و Sector operation میباشد. برای انجام اینکار از پنجره Overcurrent وارد تب Element شده، سپس قسمت Directional را روی Forward قرار میدهیم. در ادامه وارد زیر تب Define Element Directional Behavior شده و پارامترهای Maximum torque angle و Sector operation را به ترتیب برابر -45 و 172 قرار دهید. این کار را برای هر دو المان Normal Inverse و Definite Time انجام دهید.

در این مرحله با توجه به شکل زیر تعدادی شات تست در خطاهای L1-E و L2-E و L3-E اضافه گردد. اطلاعات مربوط به دامنه و زاویه جریان در جدول زیر آمده است.


پس از انجام تست اطلاعات نقاط تست شده در جدول پایین وارد شود.

در ادامه هر یک از اطلاعات آورده شده در جدول توضیح داده خواهد شد.
I test: جریان فاز خطادار بر حسب RMS که بعنوان جریان خطا تزریق میشود.
Angle: زاویه جریان فاز خطادار
T nom: مقدار زمان نامی Trip میباشد.
T act: مقدار زمان واقعی تریپ دریافتی از رله میباشد.
% Dev: اختلاف بین t nom و t act بر حسب درصد میباشد.
Dev sec: اختلاف بین t nom و t act بر حسب ثانیه میباشد.
T min: نشاندهنده حداقل زمان مجاز برای عملکرد میباشد.
T max: نشاندهنده حداکثر زمان مجاز برای عملکرد میباشد.
Result: نتیجه تست که در آن وضعیت Pass و یا Fail شدن را برای هر نقطه تست نشان میدهد.
در این مرحله به بررسی Pickup/DropOff دامنه جریان پرداخته میشود. این تست برای هرکدام از خطاهای L1-E , L2-E , L3-E باید بصورت جداگانه انجام شود. اطلاعات مربوط به این تست را مطابق با شکل زیر وارد کرده و نتایج تست را در جدول زیر وارد نمایید. توجه: با اینکه جریان Pickup در تنظیمات رله 2 آمپر است، در این تست جریان 2.2 آمپر برای بررسی Pickup در نظر گرفته شده است. دلیل این است که رنج عملکرد منحنی ها از 1.1 جریان تنظیمی در رله شروع میشود. بنابراین با تنظیم جریان Pickup رله روی 2 آمپر، انتظار میرود رله روی 1.1*2=2.2 آمپر Pickup کند.

در ادامه هر یک از اطلاعات آورده شده در جدول توضیح داده خواهد شد.
I Ttest: جریان مورد نظر برای فاز خطادار بر حسب RMS که تست Pickup/Drop-Off برای آن انجام میشود.
PickUp Δt: مدت زمان هر گام در بخش Pickup
DropOff Δt: مدت زمان هر گام در بخش DropOff
Δvar: مقدار هر گام جریانی
PickUp start: مقدار شروع جریان در مرحله Pickup
PickUp end: مقدار پایان جریان در مرحله Pickup
DropOff start: مقدار شروع جریان در مرحله DropOff
DropOff end: مقدار پایان جریان در مرحله DropOff
PickUp act: مقدار واقعی جریان در Pickup
DropOff act: مقدار واقعی جریان در DropOff
Reset Ratio: مقدار واقعی Reset Ratio
PickUp Error: مقدار خطای جریان در مرحله Pickup بر حسب درصد
DropOff Error: مقدار خطای جریان در مرحله DropOff بر حسب درصد
Result: نتیجه تست که در آن وضعیت Pass و یا Fail شدن را برای هر نقطه تست نشان میدهد.
این تست برای هر المان جریانزیاد جهتی و برای هر فاز بصورت جداگانه انجام میشود. بسته به اینکه تنظیم رله روی ناحیه Forward/Reverse است و مقدار تنظیمی Torqe Angle چقدر است، بایستی زاویههای محدودهی Forward/Reverse محاسبه شود و در مراحل انجام تست از آنها استفاده شود. برای بدست آوردن ناحیه عملکرد رله بایستی کتابچه راهنمای رلهی مورد نظر را مد نظر قرار داد. در این تست با توجه به تنظیمات رله، محدوده عملکرد رله بین زوایای 131- درجه تا 41+ درجه میباشد. باید هر دو مرز ناحیه جهتدار چک شود. این عمل باید برای هر دو المان زمان معکوس و زمان ثابت تست شود. در این آزمایش تنها محدوده عملکرد منحنی زمانمعکوس بررسی شود. در پنجره TestView وارد تب Pick Up-DropOff شده و Target Type را روی گزینه Angle قرار دهید. برای بررسی مرز 41+ درجه، اطلاعات را مشابه با شکل زیر وارد نموده و در خطاهای L1E، L2E و L3E اضافه کنید.

برای بررسی مرز 131- درجه، همانند شکل زیر عمل کرده و به خطاهای L1E، L2E و L3E اضافه کنید و نتایج تستها را در جدول زیر وارد نمایید.


در ادامه هر یک از اطلاعات آورده شده در جدول توضیح داده خواهد شد.
Angle: نشان دهنده مرز ناحیه عملکرد رله است.
Δvar: مقدار هر گام زاویه جریان در فاز خطا دار است.
بقیه موارد موجود در جدول در تستهای قبلی توضیح داده شده است.
Inrush restraint فانکشن دیگری است که در حفاظت ترانسفورماتور قدرت از آن استفاده میشود. در هنگام وصل کلید قدرت برای برقدار کردن ترانسفورماتور، به دلیل اشباع هسته مغناظیسی ترانس جریان زیادی معروف به جریان هجومی در سمت فشار قوی ایجاد میشود. این جریان میتواند باعث تریپ ناخواسته در ترانسفورماتور قدرت شود. از آنجایی که این پدیده تنها در چند سیکل اول رخ میدهد باید از تریپ ناخواسته ایجاد شده جلوگیری شود.
جریان هجومی بطور نسبی شامل مولفهی هارمونیک دوم (دو برابر فرکانس نامی) بزرگی است که تقریباً هنگام خطا وجود ندارد. فانکشن Inrush Restraint بر اساس محاسبهی هارمونیک دوم موجود در جریان هجومی عمل میکند. برای آنالیز فرکانسی از فیلترهای دیجیتال و تبدیل فوریه استفاده میشود.
اگر شرایط زیر بصورت همزمان وجود داشته باشد جریان هجومی تشخیص داده میشود:
محتوای هارمونیکی بزرگتر از مقدار تنظیمی 2202 2nd.harmonic in % باشد.
جریان به حد ماکزیمم 2205 I-Max for Inrush Rest. نرسد.
در این حالت جریان هجومی در فاز تاثیرگذار تشخیص داده میشود و بلاک کردن تریپ صورت میگیرد.
نظر به اینکه Inrush Restraint بصورت جداگانه برای هر فاز عمل میکند، هنگامیکه ترانس قدرت روی یک خطای تکفاز برقدار شود و جریان هجومی روی دوفاز سالم دیگر تشخیص داده شود، حفاظت بصورت مطلوب و ایدهآل عمل کرده و فرمان تریپ صادر میشود. با این حال میتوان تنظیم نمود که اگر مولفهی هارمونیکی تنها برای یک فاز به حدّ نصاب برسد، دیگر فازها نیز برای مدت زمان مشخصی بلاک شوند (اصطلاحاً به این تنظیم Cross Block میگویند).
1- آشنایی با نحوه عملکرد فانکشن Inrush Restraint.
2- آشنایی با نحوه کانفیگ و تنظیم فانکشن مذکور در رله AMR.
3- آشنایی با روم .AMT Sequencer .
برای انجام تست باید سربندی زیر را انجام دهید. برای اطمینان از سربندی و توالی فازها، مقدار جریان تزریقی سه فاز را با آنچه از روی رله قرائت میشود مقایسه گردد.

برای تست Inrush Restraint به یک مجموعه جریان سه فاز به همراه کنتاکت خروجی Trip رله برای ارزیابی نیاز میباشد. در شکل فوق عبارات IA1، IA2 و IA3 یک مجموعه جریانی سهفاز میباشد. کنتاکت ورودی Trip، خروجی رله برای ارزیابی تستهای زمانی میباشد.
کانفیگ و تنظیم رله را مطابق با توضیحات زیر انجام دهید. تنظیمات را به دو شیوه دستی (از طریق صفحه کلید رله) و با استفاده از نرم افزار رله میتوان انجام داد.
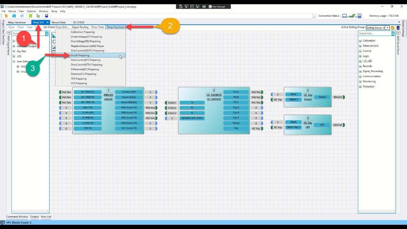
در صورتی که با نرم افزار رله کار می کنید میتوانید مطابق شماره گذاری انجام شده روی شکل پایین، با رفتن به زبانه Relay VFC و انتخاب فانکشن مورد نظر که در این آزمایش،Inrush Restraint است،یک تمپلیت پیش فرض را لود کنید. و تنظیمات مدنظر خود را با دابل کلیک کردن روی بلوک مربوطه، اعمال کنید.
در ادامه میتوانید تنظیمات مدنظر خود را با دابل کلیک کردن روی بلوک مربوطه، اعمال کنید.
برای وارد کردن تنظیمات مربوطه روی بلوک Inrush و OverCurrent دابل کلیک کرده و تنظیمات را مطابق دو شکل پایین وارد کنید.

در نهایت پس از انجام تنظیمات در نرم افزار، باید تنظیمات به رله انتقال داده شود. بعد از اطمینان از ارتباط نرمافزار با رله (از طریق کابل LAN و یا WIFI) مطابق با شکل زیر تنظیمات پس از وارد کردن پسود که 123456 تعریف شده، از نرمافزار به رله انتقال مییابد.

تست را در محیط Harmonics در روم AMT Sequencer مطابق با روال زیر انجام دهید.
مرحله اول
جریان سه فاز 2 آمپر با فرکانس اصلی و جریان سه فاز 500 میلی آمپر با فرکانس 100 هرتز را بمدت 5 ثانیه تزریق نمایید. در این حالت تریپ رله باید بلاک شود. دلیل این است که نسبت هارمونیک دوم به هارمونیک اول بیشتر از 20 درصد است.


مرحله دوم
جریان را مطابق با شکل زیر تزریق کرده و نتایج را تحلیل نمایید. در این حالت در فاز سوم نسبت هارمونیک دوم به هارمونیک اصلی کمتر از 20 درصد است.

تست را اجرا کرده و نتایج را یادداشت نمایید.
مرحله سوم
تنظیم Cross block در رله را روی YES قرار داده و T cross block را روی 0.5 ثانیه تنظیم کنید (مطابق با شکل زیر ).

جریان را همانند مرحله دوم تزریق نمایید و نتایج را تحلیل کنید. زمان تریپ رله را با حالت قبلی مقایسه نمایید.
مرحله چهارم
در این مرحله جریان را بیشتر از پارامتر I-Max for Inrush rest. تزریق کنید. چنانچه جریان بزگتر از پارامتر مذکور تزریق گردد، صرف نظر از اینکه نسبت هارمونیک دوم به هارمونیک اول چقدر باشد رله باید در زمان تنظیمی تریپ دهد. برای تزریق جریان از شکل زیر) کمک بگیرید.
زمان تزریق را در این مرحله 5 ثانیه در نظر بگیرید.

فانکشن اضافه ولتاژ (59) تجهیزات را در برابر افزایش ولتاژ محافظت میکنند. اضافه ولتاژ میتواند موجب مشکلات عایقی شود. اضافهولتاژ های غیرطبیعی اغلب درشرایطی همچون کمباری، خطوط انتقال طولانی، عدم عملکرد درست رگولاتورهای ولتاژ ژنراتور در سیستمهای جزیرهای شده یا پس از ریزش بار شدید ژنراتور در سیستم رخ میدهد.
1- آشنایی با مفهوم "Pickup(Start)" ، "Trip" و "Drop off(Drop out)" در رلههای حفاظتی.
2- آشنایی با عملکرد منحنیهای زمان ثابت در رلههای حفاظتی.
3- آشنایی با نحوه کانفیگ و تنظیم مرتبط با فانکشنهای ولتاژی رله AMR شرکت وبکو امیرکبیر.
4- آشنایی کار با نرمافزار دستگاه تست رله AMT شرکت وبکو امیرکبیر (قسمتهای AMT Sequencer).
برای انجام این تست، سربندی را مطابق شکل زیر انجام دهید. برای اطمینان از سربندی و توالی فازها، مقدار ولتاژ تزریقی سه فاز، با آنچه از روی رله قرائت میشود مقایسه گردد.
برای انجام تست از روم Sequencer استفاده نمایید. مقادیر خوانده شده در منوی Measurement در رله را چک کنید. مقادیری که در رله قرائت مینمایید باید مطابق با مقادیر تزریقی باشد ( دامنه و زاویه).
برای تست فانکشن اضافهولتاژ به یک مجموعه ولتاژ سه فاز به همراه کنتاکتهای خروجی Start و Trip رله برای ارزیابی نیاز میباشد. در شکل فوق عبارت VB,VA و VC یک مجموعه ولتاژ سهفاز میباشد. در این تست کنتاکت ورودی Trip، خروجی اول رله برای ارزیابی تستهای زمانی میباشد و کنتاکت ورودی Start، خروجی 2 رله برای ارزیابی تستهای Pickup/Drop-Off میباشد.
کانفیگ و تنظیم رله را مطابق با توضیحات زیر انجام دهید. تنظیمات را به دو شیوه دستی (از طریق صفحه کلید رله) و با استفاده از نرم افزار رله میتوان انجام داد.
در صورتی که با نرم افزار رله کار می کنید میتوانید مطابق شماره گذاری انجام شده روی شکل زیر، با رفتن به زبانه Relay VFC و انتخاب فانکشن مورد نظر که در این آزمایش، OverVoltage است،یک تمپلیت پیش فرض را لود کنید. و تنظیمات مدنظر خود را با دابل کلیک کردن روی بلوک مربوطه، اعمال کنید.

در ادامه میتوانید تنظیمات مدنظر خود را با دابل کلیک کردن روی بلوک مربوطه، اعمال کنید.
برای وارد کردن تنظیمات استیجهای مربوطه روی بلوک هر کدام دابل کلیک کرده و تنظیمات را مطابق شکل زیر وارد کنید.

در نهایت پس از انجام تنظیمات در نرم افزار، باید تنظیمات به رله انتقال داده شود. بعد از اطمینان از ارتباط نرمافزار با رله (از طریق کابل LAN و یا WIFI) مطابق با شکل زیر تنظیمات پس از وارد کردن پسود که 123456 تعریف شده، از نرمافزار به رله انتقال مییابد.

کلیه تستهای این فانکشن در روم AMT Sequencer انجام میشود.
برای انجام تست Pickup/Drop در نرمافزار دستگاه تست رله، ابتدا باید وارد روم Sequencer شوید. در این روم از قسمتHardware Configuration خروجیهای ولتاژی را فعال و جریانی را غیرفعال نمایید. همچنین با توجه به زیر، ورودیهای دستگاه تستر را در تب Binary Input به ترتیب Trip و Start تعریف کنید.


روی ولتاژ فاز a در state اول یک رمپ افزایشی 60 تا 80 ولت با گام 0.5 ولت و در state دوم یک رمپ کاهشی 80 تا 55 ولت با گام 0.5- ولت ایجاد نمایید.
روی ولتاژ فاز b در state سوم یک رمپ افزایشی 60 تا 80 ولت با گام 0.5 ولت و در state چهارم یک رمپ کاهشی 80 تا 55 ولت با گام 0.5- ولت ایجاد نمایید.
روی ولتاژ فاز c در state پنجم یک رمپ افزایشی 60 تا 80 ولت با گام 0.5 ولت و در state ششم یک رمپ کاهشی 80 تا 55 ولت با گام 0.5- ولت ایجاد نمایید.
Step Time را برای همه 0.2 ثانیه درنظر بگیرید.
در هر state ولتاژ فازهای سالم روی 60 ولت ثابت میماند.
در دو شکل پایین، تنظیمات مرتبط با ولتاژ فاز اول در Stateهای 1 و 2 قابل مشاهده است.


تنظیمات مرتبط به ولتاژ فازهای دیگر نیز بصورت مشابه میباشد. در شکل زیر شکل موج نهایی در Signal View را نشان داده شده است.

برای ارزیابی عملکرد رله با توجه به ولتاژ اعمالی در Stateهای مختلف، در Measurement View در قسمت Ramp Assessment تنظیمات را بر اساس شکل زیر انجام دهید. با اجرای تست ولتاژهای Pickup و Drop در هر فاز مشخص میگردد.

برای این تست یک فایل جدید AMT Sequencer باز کرده و مطابق با روند زیر تست را انجام دهید.
برای تست زمان عملکرد حفاظت اضافهولتاژ با توجه به تنظیمات داده شده در بخش قبل، ولتاژ 75 ولت به هر یک از فازها به ترتیپ اعمال شود تا زمان تریپ برای هر سه فاز بدست بیاید.
بین اعمال ولتاژ به هر فاز زمانی را برای ریست شدن تابع در نظر می گیریم(1 ثانیه) و برای فازهای سالم ولتاژ نامی (63.5 ولت) اعمال می شود.
ولتاژ اعمالی برای فاز اول بصورت شکل زیر میباشد. و برای بقیه فازها هم باید بصورت مشابه عمل نمایید.

در Measurement View، در قسمت Time Assessmentزمان تغییر وضعیت سیگنال تریپ از 0 به 1در واقع Trip Time فانکشن اضافهولتاژ میباشد. یک نمونه از Time Assessment برای فاز اول در مشاهده میشود.

در شکل زیر نمای کلی صفحه تست برای ارزیابی زمان عملکرد فانکشن اضافه ولتاژ مشاهده میگردد.

حفاظتِ کاهش ولتاژ، فروپاشی ولتاژ در خطوط انتقال و ماشینهای الکتریکی را تشخیص داده و از عملکرد غیرمجاز در این شرایط و احتمال از دست رفتن پایداری، جلوگیری میکند
1- آشنایی با مفهوم "Pickup(Start)" ، "Trip" و "Drop off(Drop out)" در رلههای حفاظتی.
2- آشنایی با عملکرد منحنیهای زمان ثابت در رلههای حفاظتی.
3- آشنایی با نحوه کانفیگ و تنظیم مرتبط با فانکشنهای ولتاژی رله AMR شرکت وبکو امیرکبیر.
4- آشنایی کار با نرمافزار دستگاه تست رله AMT شرکت وبکو امیرکبیر (قسمتهای AMT Sequencer).
برای انجام این تست، سربندی را مطابق شکل زیر انجام دهید. برای اطمینان از سربندی و توالی فازها، مقدار ولتاژ تزریقی سه فاز، با آنچه از روی رله قرائت میشود مقایسه گردد.
برای انجام تست از روم Sequencer استفاده نمایید. مقادیر خوانده شده در منوی Measurement در رله را چک کنید. مقادیری که در رله قرائت مینمایید باید مطابق با مقادیر تزریقی باشد ( دامنه و زاویه).

برای تست فانکشن اضافهولتاژ به یک مجموعه ولتاژ سه فاز و یک مجموعه جریان سهفاز به همراه کنتاکتهای خروجی Start و Trip رله برای ارزیابی نیاز میباشد. در این تست کنتاکت ورودی Trip، خروجی اول رله برای ارزیابی تستهای زمانی میباشد و کنتاکت ورودی Start، خروجی 2 رله برای ارزیابی تست های Pickup/Drop-Off میباشد.
کانفیگ و تنظیم رله را مطابق با توضیحات زیر انجام دهید. تنظیمات را به دو شیوه دستی (از طریق صفحه کلید رله) و با استفاده از نرم افزار رله میتوان انجام داد.
در صورتی که با نرم افزار رله کار می کنید میتوانید مطابق شماره گذاری انجام شده روی شکل زیر، با رفتن به زبانه Relay VFC و انتخاب فانکشن مورد نظر که در این آزمایش، OverCurrent است،یک تمپلیت پیش فرض را لود کنید. و تنظیمات مدنظر خود را با دابل کلیک کردن روی بلوک مربوطه، اعمال کنید.

در ادامه میتوانید تنظیمات مدنظر خود را با دابل کلیک کردن روی بلوک مربوطه، اعمال کنید.
برای وارد کردن تنظیمات استیجهای مربوطه روی بلوک هر کدام دابل کلیک کرده و تنظیمات را مطابق شکل زیر وارد کنید.

در نهایت پس از انجام تنظیمات در نرم افزار، باید تنظیمات به رله انتقال داده شود. بعد از اطمینان از ارتباط نرمافزار با رله (از طریق کابل LAN و یا WIFI) مطابق با شکل زیر تنظیمات پس از وارد کردن پسود که 123456 تعریف شده، از نرمافزار به رله انتقال مییابد.

برای انجام تست Pickup/Drop در نرمافزار دستگاه تست رله، ابتدا باید وارد روم Sequencer شوید. در این روم از قسمتHardware Configuration خروجیهای ولتاژی و جریانی را فعال نمایید. همچنین با توجه به شکل زیر، ورودیهای دستگاه تستر را در تب Binary Input به ترتیب Trip و Start تعریف کنید.


روی ولتاژ فاز a در state اول یک رمپ کاهشی از 63.5 تا 45ولت با گام 0.5- ولت و در state دوم یک رمپ افزایشی از 45 تا 63.5 ولت با گام 0.5 ولت ایجاد نمایید.
روی ولتاژ فاز b در state سوم یک رمپ کاهشی از 63.5 تا 45ولت با گام 0.5- ولت و در state چهارم یک رمپ افزایشی از 45 تا 63.5 ولت با گام 0.5 ولت ایجاد نمایید.
روی ولتاژ فاز c در state پنجم یک رمپ کاهشی از 63.5 تا 45ولت با گام 0.5- ولت و در state ششم یک رمپ افزایشی از 45 تا 63.5 ولت با گام 0.5 ولت ایجاد نمایید.
Step Time را برای همه 0.2 ثانیه درنظر بگیرید.
در هر state ولتاژ فازهای سالم روی 63.5 ولت ثابت میماند.
در هر state جریان با دامنه 0.5 آمپر را بصورت ثابت لحاظ کنید.
در دو شکل پایین، تنظیمات مرتبط با ولتاژ فاز اول در Stateهای 1 و 2 قابل مشاهده است.


تنظیمات مرتبط به ولتاژ فازهای دیگر نیز بصورت مشابه میباشد. در شکل زیر شکل موج نهایی درSignal View را نشان داده شده است.

برای ارزیابی عملکرد رله با توجه به ولتاژ اعمالی در Stateهای مختلف، در Measurement View در قسمت Ramp Assessment تنظیمات را بر اساس شکل زیر انجام دهید. با اجرای تست ولتاژهای Pickup و Drop در هر فاز مشخص میگردد.

برای این تست یک فایل جدید AMT Sequencer باز کرده و مطابق با روند زیر تست را انجام دهید.
برای تست زمان عملکرد حفاظت کاهشولتاژ با توجه به تنظیمات داده شده در بخش قبل، ولتاژ 45 ولت به هر یک از فازها به ترتیپ اعمال شود تا زمان تریپ برای هر سه فاز بدست بیاید.
بین اعمال ولتاژ به هر فاز زمانی را برای ریست شدن تابع در نظر می گیریم(1 ثانیه) و برای فازهای سالم ولتاژ نامی (63.5 ولت) اعمال می شود (توجه شود چون تنظیم Current Supervision روی ON تنظیم شده است برای عملکرد فانکشن حتما باید جریان نیز تزریق گردد.).
ولتاژ اعمالی برای فاز اول بصورت شکل زیر میباشد. و برای بقیه فازها هم باید بصورت مشابه عمل نمایید.

در Measurement View، در قسمت Time Assessmentزمان تغییر وضعیت سیگنال تریپ از 0 به 1در واقع Trip Time فانکشن کاهشولتاژ میباشد. یک نمونه از Time Assessment برای فاز اول در شکل اول مشاهده میشود. در شکل دوم نمای کلی صفحه تست برای ارزیابی زمان عملکرد فانکشن کاهش ولتاژ مشاهده میگردد.


از فانکشن دیستانس به منظور حافظت خطوط انتقال در برابر خطاهای اتصال کوتاه فاز به زمین و فاز به فاز استفاده میشود. هدف از تست فانکشن دیستانس درست بودن ناحیه پوششی از نظر امپدانس و زمان تنظیم شده در رله میباشد که از طریق تستShot و تستSearch Line از صحت عملکرد رله بر مبنای تنظیمات آن اطمینان حاصل میگردد. تستها برای تمامی زونها(زون اول، دوم، سوم و ..) انجام میشود.
در روم "AMT Distance" تست مشخصه امپدانسی رلهها انجام میشود. مهمترین کاربرد این روم تست رلههای دیستانس و "Under Excitation" میباشد. رلههای دیستانس برای حفاظت خطوط انتقال و "Under Excitation" برای حفاظت ژنراتورها مورد استفاده قرار میگیرند.
1- آشنایی با حفاظت دیستانس و زونهای حفاظتی.
2- آشنایی با تنظیم فانکشن دیستانس در رله AMR.
3- توانایی کار کردن با روم AMT Distance.
برای انجام تست دیستانس سربندی مطابق با شکل زیر انجام شود. برای اطمینان از سربندی و توالی فازها، مقدار ولتاژ و جریان تزریقی را با آنچه از روی رله قرائت میشود، مقایسه گردد.
برای تست فانکشن دیستانس به یک مجموعه ولتاژ و جریان سه فاز به همراه یک کنتاکت خروجی رله برای ارزیابیها نیاز میباشد. در شکل زیر عبارات VB,VA و VC یک مجموعه ولتاژ سهفاز میباشد. همچنین عبارات IA1، IA2 و IA3 یک مجموعه جریانی سهفاز میباشد. کنتاکت ورودی Trip، خروجی رله برای ارزیابی تستهای زمانی است.
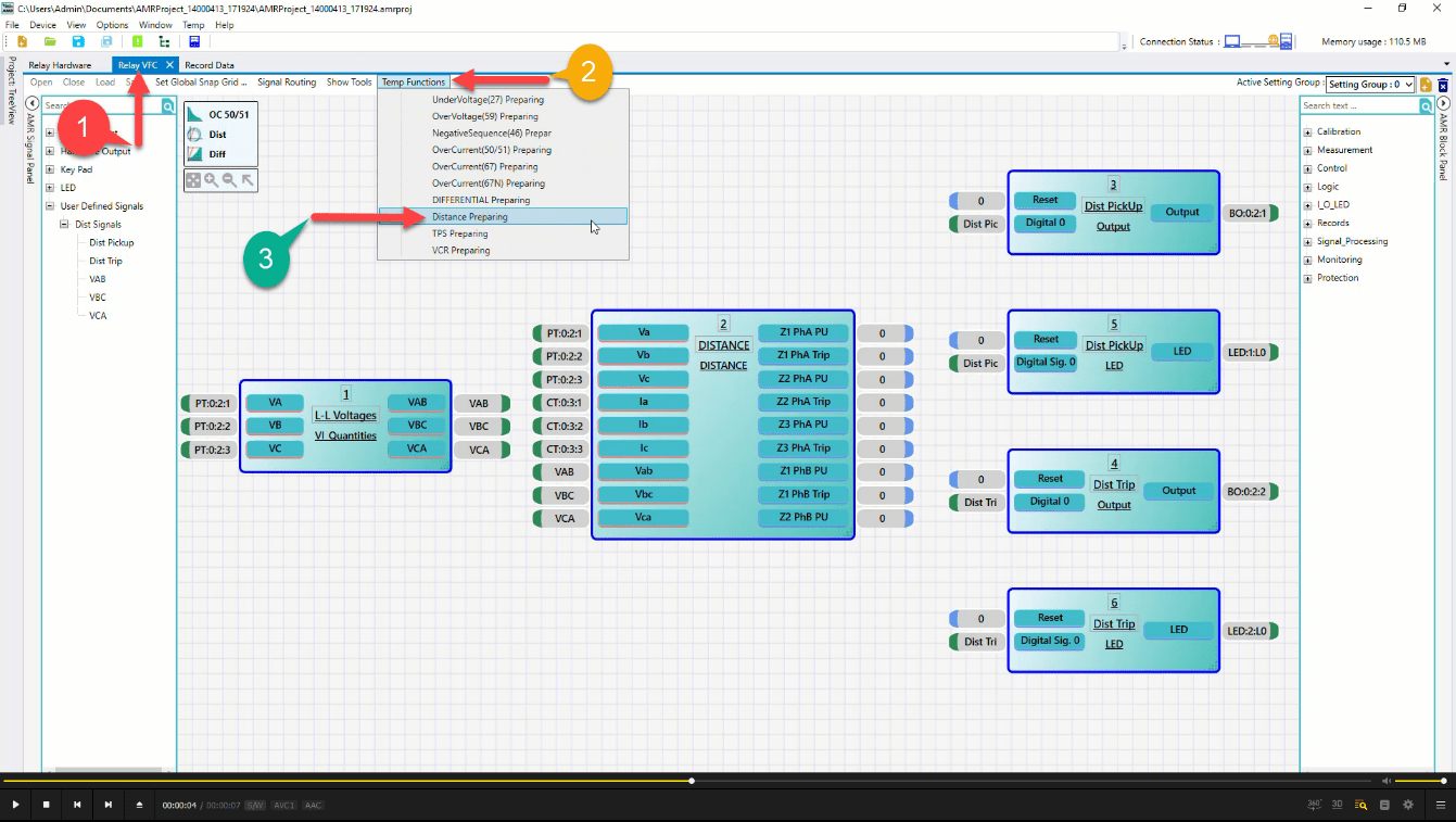
کانفیگ و تنظیم رله را مطابق با توضیحات زیر انجام دهید. تنظیمات را به دو شیوه دستی (از طریق صفحه کلید رله) و با استفاده از نرم افزار رله میتوان انجام داد.
در صورتی که با نرم افزار رله کار می کنید میتوانید مطابق شماره گذاری انجام شده روی شکل زیر، با رفتن به زبانه Relay VFC و انتخاب فانکشن مورد نظر که در این آزمایش، Distance است،یک تمپلیت پیش فرض را لود کنید. و تنظیمات مدنظر خود را با دابل کلیک کردن روی بلوک مربوطه، اعمال کنید.
در ادامه میتوانید تنظیمات مدنظر خود را با دابل کلیک کردن روی بلوک مربوطه، اعمال کنید.
برای وارد کردن تنظیمات مربوط به نواحی حفاظتی روی بلوک Distance دابل کلیک کرده و تنظیمات را مطابق شکل زیر وارد کنید.

در نهایت پس از انجام تنظیمات در نرم افزار، باید تنظیمات به رله انتقال داده شود. بعد از اطمینان از ارتباط نرمافزار با رله (از طریق کابل LAN و یا WIFI) مطابق با شکل زیر تنظیمات پس از وارد کردن پسود که 123456 تعریف شده، از نرمافزار به رله انتقال مییابد.

برای ایجاد نواحی حفاظتی در نرمافزار تست از فایل Xrio استفاده کنید. فایل مذکور دارای تنظیمات تمامی نواحی حفاظتی است که از وارد کردن دستی تنظیمات کاربر را بینیاز میکند. از مسیر نشان داده شده در شکلهای زیر فایل Xrio که برای این آزمایش در اختیارتان قرار میگیرد را باز نمایید. وارد روم AMT Distance شده و مراحل زیر را دنبال کنید.

مطابق شکل وارد محیط Test Object شوید.

مطابق با شکل زیر، در محیط Test Object، گزینه Open from file را انتخاب نمایید و سپس مسیری که فایل Xrio مربوط به این آزمایش است را انتخاب و نهایتاً فایل را باز نمایید.

پس از انجام مراحل مذکور، نواحی حفاظتی رله در نرمافزار به صورت شکل زیر میشود. کلیه نواحی حفاظتی و تنظیمات مرتبط به آن در فایل شما بارگذاری خواهد شد.

برای اطمینان از صحت عملکرد فانکشن حفاظتی دیستانس تستهایی طراحی میشود که از جمله آن میتوان به تست Shot و تست Search Line اشاره کرد. هدف از تست Shot تشخیص و ارزیابی زمان تریپ فانکشن دیستانس در زمانهای مختلف و هدف از Search Line تشخیص و ارزیابی برد واقعی هر یک از زونهای فانکشن، به ازای تنظیمات داده شده میباشد.
وارد قسمت Shot Test شده و برای تست زمانی فانکشن دیستانس بصورت دلخواه در هر ناحیه 3 نقطه Add کنید. این کار را با فشردن دکمه Ctrl کیبورد و کلیک روی صفحه امپدانسی میتوان انجام داد. این کار را برای انواع خطاها انجام دهید.و جدول زیر را برای یک Shot در هر ناحیه تکمیل نمایید.

در ادامه هر یک از اطلاعات آورده شده در جدول فوق توضیح داده خواهد شد.
|Z|: دامنه امپدانس نقطه انتخابی بر روی صفحه امپدانسی R-X میباشد.
Phi: زاویه امپدانس نقطه انتخابی بر روی صفحه امپدانسی R-X میباشد.
R: اندازه مقاومت نقطه انتخابی بر روی صفحه امپدانسی R-X میباشد.
X: اندازه راکتانس نقطه انتخابی بر روی صفحه امپدانسی R-X میباشد.
Tnom: مقدار t nominal trip میباشد.
T act: مقدار زمان واقعی تریپ دریافتی از رله میباشد.
%Dev: اختلاف بین t nom و t act بر حسب درصد میباشد.
Dev sec: اختلاف بین t nom و t act بر حسب ثانیه میباشد.
T min: نشان دهنده حداقل زمان مجاز برای عملکرد میباشد.
T max: نشان دهنده حداکثر زمان مجاز برای عملکرد میباشد.
V test: ولتاژ فاز خطادار بر حسب RMS که در State خطا تزریق میشود.
I test: جریان فاز خطادار بر حسب RMS که در State خطا تزریق میشود.
Result: نشاندهنده نتیجه تست ( Pass و یا Fail شدن) است.
در شکل زیر به صورت نمونه نقاط اضافه شده در هر ناحیه نشان داده شده است.

پس از انجام "Shot Test" در روم "Distance" باید "Check Test" و "Search Test" را انجام داد. در "Check Test" تلورانسهای بالا و پایین رله که به صورت خط چین در "Impedance View" نمایش داده شدهاند، تست و ارزیابی میشوند. برای انجام "Check Test" ابتدا باید خطوطی با نام "Check Line" در قسمتهای مختلف نمودار رسم کرد. برای کشیدن این خط ابتدا از قسمت "Check Line"، بخش "Origin" نقطهی شروع این خط مشخص میشود. در فیلد "|Z|" مقدار امپدانس تست به صورت یک عدد وارد میشود. توجه کنید اگر عدد منفی، مثلا 2.5 وارد شود، از آنجا که امپدانس منفی وجود ندارد، این مقدار منفی در زاویه تاثیر خواهد داشت یعنی در فیلد "Phi" از مقدار زاویه 180 درجه کم خواهد شد. در فیلد "Phi" زاویه امپدانسی در محدودهی اعداد 180 تا 180- وارد میشود و اگر در این سلول عددی بیشتر از این رنج وارد شود به صورت خودکار آن عدد در این رنج نمایش داده خواهد شد. مثلا اگر شما عدد 455 درجه را در این قسمت وارد کنید، به شما عدد 95 درجه نمایش داده خواهد شد.
علاوه بر استفاده از فیلدهای "|Z|" و "Phi"، میتوان امپدانس مبدا را با استفاده از فیلدهای "R" و "X" هم وارد کرد که "R" و "X" به ترتیب مقاومت حقیقی و موهومی هستند. در واقع چهار فیلد "|Z|"، "Phi"، "R" و "X" با یکدیگر لینک بوده و با تغییر یکی از مقادیر آنها سایر مقادیر نیز متناسب با آن تغییر میکند. در فیلد "Angle" زاویه "Check Line" و در سلول بخش "Length" هم طول خط چک وارد میشود. در فیلد "%" میتوان طول خط چک را به صورت درصدی از طول خط که در "Test Object" مشخص شده، وارد کرد. با فعال کردن گزینه "Relative" شما میتوانید مقدار طول خط را به پارامتری که در فیلد "of" مشخص میشود، وابسته کنید. مقدار پارامتری که در فیلد "of" مشخص میشود در مقدار فیلد "%" ضرب شده و مقدار طول خط محاسبه میشود. اگر چک باکس "Relative" فعال باشد با تغییر مقدار پارامتر "of" مقدار سلول % ثابت خواهد ماند و مقدار جدید "Length" محاسبه خواهد شد. اگر چک باکس "Relative" غیر فعال باشد و مقدار پارامتر "of" تغییر کند در این حالت مقدار فیلد "Length" ثابت خواهد ماند و مقدار "%" تغییر میکند. توجه کنید "Check Line"های رسم شده باید حداقل با یکی از خطوط تلورانس منحنی مشخصه نقطه تلاقی داشته باشند، سپس روی گزینه "Add" کلیک کنید تا "Check Line" به جدول خطوط تست "Check Test" اضافه شود.
روش دیگر برای کشیدن "Check Line" این است که در پنجره "Impedance View" ،"Ctrl" و کلیک چپ ماوس را نگه داشته، ماوس را در جهتی که مایل هستید روی منحنی مشخصه بکشید. میبینید که اطلاعات "Check Line" ِ رسم شده در جدول خطوط "Check Test" نمایش داده میشود. پس از رسم "Check Line" نرمافزار محل تقاطع "Check Line" با خطوط تلورانس را به عنوان "Shot" تست و بر اساس عملکرد رله ارزیابی میکند.

هدف از این تست پیدا کردن محل دقیق خط منحنی مشخصه میباشد. برای انجام "Search Test" ابتدا باید خطوطی با نام " Search Line" در قسمتهای مختلف نمودار رسم کرد که روش کشیدن آن عینا مانند روش توضیح داده شده برای "Check Line" است و همه نکات ذکر شده برای "Check Line" در اینجا هم صادق است. پس از رسم "Search Line" نرمافزار محل تقاطع "Search Line" با خطوط تلورانس را به عنوان "Shot" تست و بر اساس عملکرد رله ارزیابی میکند. با اجرای تست، نرمافزار با تست چند نقطه روی خط سرچ به درونیابی منحنی مشخصه میپردازد و محل دقیق منحنی مشخصه را مشخص میکند.به صورت دلخواه روی مرز ناحیه 3 خط Search بکشید. برای این منظور دکمه Ctrl کیبورد را فشرده و با موس خطهایی در مرز نواحی بکشید. این کار را برای تمامی انواع خطاها انجام دهید. شکل زیر به صورت نمونه خطوط Search را برای خطای تکفاز به زمین نشان میدهد.

در صورتی که مرزهای واقعی نواحی که بوسیله تست بدست میآید در محدوده خطوط تلرانسی اطراف مرز ناتحیه باشد، تست Pass میگردد و در غیر این صورت تست Fail خواهد شد. اطلاعات دقیق مربوط به برد نواحی را میتوانید در پنجره TestView با توجه به شکل زیر مشاهده نمایید.

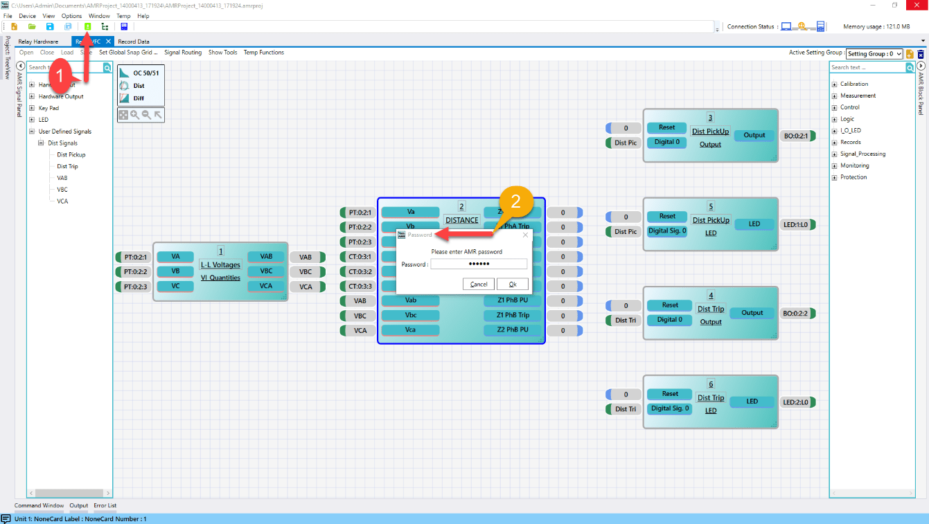
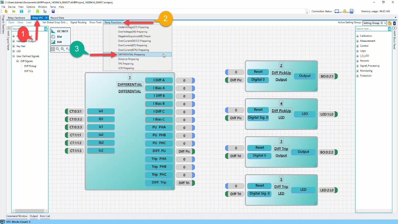
حفاظت دیفرانسیل از مهمترین حفاظتهای سیستمهای قدرت است که نسبت به خطاهای فاز به زمین، فاز به فاز و حلقه دارای حساسیت مناسبی میباشد. از این تابع برای حفاظت تجهیزاتی همانند ترانسفورماتورها، خطوط، موتور و ژنراتورها و ... استفاده میشود. در روم "AMT Differential" تست رلههای دیفرانسیلی و دیفرانسیل طولی ("End to End") انجام میشود. رلههای دیفرانسیل بر اساس مقایسه جریانها در دو طرف تجهیز کار میکنند و جریان را در دو سمت تجهیز مورد حفاظت، اندازهگیری و مقایسه میکنند که برای حفاظت ترانسفورماتورهای قدرت، موتورها، ژنراتورها و باسبارها مورد استفاده قرار میگیرند. توجه کنید که برای انجام این تست هر دو گروه جریانی "A" و "B" دستگاه فعال هستند و اگر بخواهید از کابل نوتریک برای تست استفاده کنید باید در قسمت"Hardware " قسمت "Preferences"، "Combination Cable" را روی "Current" قرار دهید. در این آزمایش به تست حفاظت دیفرانسیل ترانسفورماتور پرداخته میشود.
1- آشنایی با عملکرد حفاظت دیفرانسیل.
2- آشنایی با روم AMT Differential.
3- آشنایی با کانفیگ و تنظیم فانکشن دیفرانسیل در رله AMR.
برای انجام تستهای مربوط به این تابع، سربندی مطابق شکل زیر باید انجام شود. در این قسمت باید سه مقدار مختلف با دامنه کم و زوایای متعادل 120 درجهای برای ورودی جریانهای یک سمت (مثلا 0.5 آمپر، 0.6 آمپر و 0.7آمپر) و سه جریان متفاوت دیگر با زوایای متعادل 120 درجهای ( مثلا 0.8 ، 0.9 و 1 آمپر) برای ورودی جریانی سمت دوم در نظر گرفته شود تا علاوه بر تست واحد اندازه گیری رله، سیمبندی و توالی فازها از دستگاه تست به سیمبندی پشت رله بررسی شود.
کانفیگ و تنظیم رله را مطابق با توضیحات زیر انجام دهید. تنظیمات را به دو شیوه دستی (از طریق صفحه کلید رله) و با استفاده از نرم افزار رله میتوان انجام داد.
در صورتی که با نرم افزار رله کار می کنید میتوانید مطابق شماره گذاری انجام شده روی شکل زیر، با رفتن به زبانه Relay VFC و انتخاب فانکشن مورد نظر که در این آزمایش، Differential است،یک تمپلیت پیش فرض را لود کنید. و تنظیمات مدنظر خود را با دابل کلیک کردن روی بلوک مربوطه، اعمال کنید.

در ادامه میتوانید تنظیمات مدنظر خود را با دابل کلیک کردن روی بلوک مربوطه، اعمال کنید. برای وارد کردن تنظیمات مربوطه روی بلوک Diferential دابل کلیک کرده و تنظیمات را مطابق شکل زیر وارد کنید.

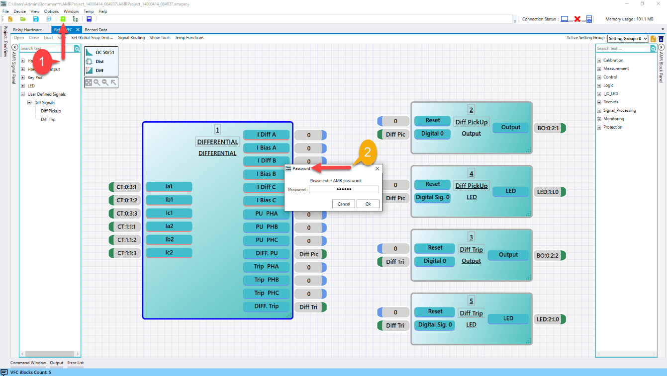
در نهایت پس از انجام تنظیمات در نرم افزار، باید تنظیمات به رله انتقال داده شود. بعد از اطمینان از ارتباط نرمافزار با رله (از طریق کابل LAN و یا WIFI) مطابق با شکل زیر تنظیمات پس از وارد کردن پسود که 123456 تعریف شده، از نرمافزار به رله انتقال مییابد.

ابتدا باید تنظیماتی که در رله انجام داده شد را به نحوی به نرمافزار تست معرفی نمود. این کار را میتوان به دو شیوه انجام داد، وارد کردن تنظیمات رله از طریق فایل Xrio و وارد کردن تنظیمات به صورت دستی. در این آزمایش تنظیمات رله را به صورت دستی وارد نرم افزار تستر نمایید.
برای این منظور مطابق با شکل زیر، پس از وارد شدن به روم AMT Differential وارد محیط Test Object شده و قسمت مربوط به Differential را باز نمایید.


تنظیمات مربوطه را طبق روند زیر انجام دهید:
با توجه به شکل زیر، در تب Protcted Object اطلاعات ترانسفورماتور قدرت و ترانسفورماتور جریان را مطابق با تنظیم رله انجام دهید.

در تب Protection Device اطلاعاتی نظیر تلرانسهای جریانی و زمانی، جریانPickup و تأخیرهای زمانی تنظیم میگردد. تنظیمات را مطابق با شکل زیر انجام دهید.

برای ترسیم منحنی دیفرانسیل وارد تب Characteristic Definition شده و Draw Custom را انتخاب کنید. اطلاعات مربوط به رسم منحنی را مطابق با شکل زیر انجام دهید.

در این تست باید نقاطی را در داخل نواحی Blocking و Tripping با جریان های مختلف I diff و I bias انتخاب کرد. در این مرحله باید با اعمال نقاط انتخاب شده در بالای منحنی و در قسمت Tripping، فانکشن دیفرانسیل عملکرد داشته باشد. در این صورت، به واسطه این تست میتوان زمان عملکرد فانکشن دیفرانسیل را مورد ارزیابی قرار داد. زمان عملکرد باید با زمان تنظیم شده در رله دیفرانسیل مطابقت داشته باشد و حداکثر خطای زمانی در این تست به ازای نقاط مختلف و انواع خطاهای مختلف باید کمتر از حداکثر خطای رله دیفرانسیل باشد.
برای خطای تکفاز به زمین، 6 نقطه مشابه با آنچه در شکل زیر مشاهده میشود اضافه نمایید. و برای خطاهای دو فاز و سه فاز نیز به صورت مشابه عمل کنید.

پس از انجام "Shot Test" باید "Check Test" و "Search Test" را انجام داد. در "Check Test" تلورانسهای بالا و پایین رله که به صورت خط چین در "Differential Characteristic" نمایش داده شدهاند، تست و ارزیابی میشوند. برای انجام "Check Test" ابتدا باید خطوطی با نام "Check Line" در قسمتهای مختلف نمودار رسم کرد. برای کشیدن این خط ابتدا از قسمت "Check Line"، بخش "Origin" نقطهی شروع این خط مشخص میشود. در فیلد "Idiff" جریان دیفرانسیل مبدا 2In، فیلد "I bias" جریان بایاس مبدا 3In و در فیلد "Angle" هم زاویه خط چک (Check Line) 30- درجه وارد میشود. در سلول بخش "Length" هم طول خط چک 3In وارد میشود. توجه کنید "Check Line"های رسم شده باید حداقل با یکی از خطوط تلورانس منحنی مشخصه نقطه تلاقی داشته باشند، سپس روی گزینه "Add" کلیک کنید تا "Check Line" به جدول خطوط تست "Check Test" اضافه شود.
روش دیگر برای کشیدن "Check Line" این است که در پنجره " Differential Characteristic"، "Ctrl" و کلیک چپ ماوس را نگه داشته، ماوس را در جهتی که مایل هستید روی منحنی مشخصه بکشید. میبینید که اطلاعات "Check Line" ِ رسم شده در جدول خطوط "Check Test" نمایش داده میشود. پس از رسم "Check Line" نرمافزار محل تقاطع "Check Line" با خطوط تلورانس را به عنوان "Shot" تست و بر اساس عملکرد رله ارزیابی میکند

با استفاده از تست Search میتوان منحنی واقعی عملکرد فانکشن دیفرانسیل را مشخص نمود. هدف از این تست پیدا کردن خط منحنی مشخصه میباشد. برای انجام " Search Test" ابتدا باید خطوطی با نام " Search Line" در قسمتهای مختلف نمودار رسم کرد که روش کشیدن آن مانند روش توضیح داده شده برای "Check Line" است. در این تست باید در راستای Ibiasهای مختلف خط جستجو انتخاب نمود تا به ازای هر جریان Ibias در شیبهای مختلف، منحنی واقعی عملکرد فانکشن دیفرانسیل بدست آید. در هر شیب منحنی باید حداقل دو خط جستجو انتخاب نمود که یکی از خطوط بهتر است در ناحیه شکست مشخصه باشد. در تب Search Test خطوط Search را همانند شکل زیر رسم کنید و به انوع خطا اضافه نمایید. پس از رسم "Search Line" نرمافزار محل تقاطع "Search Line" با خطوط تلورانس را به عنوان "Shot" تست و بر اساس عملکرد رله ارزیابی میکند. با اجرای تست، نرمافزار با تست چند نقطه روی خط سرچ به درونیابی منحنی مشخصه میپردازد و محل دقیق منحنی مشخصه را مشخص میکند و در جدول نقاط در ستون "Reach" مختصات نقطه بدست آمده را ثبت میکند. بخش "Search Interval"، فیلد "Ignore" زمانی به کار میرود که بخواهید منحنی مشخصه تعریف شده، برای خط "search" مد نظر نادیده گرفته شود.
